CITForum Море(!) аналитической информации!
IT-консалтинг Software Engineering Программирование СУБД Безопасность Internet Сети ОС Hardware

Профиль стандартов и спецификаций информационно-образовательных сред. Общая структура и принципы построения.
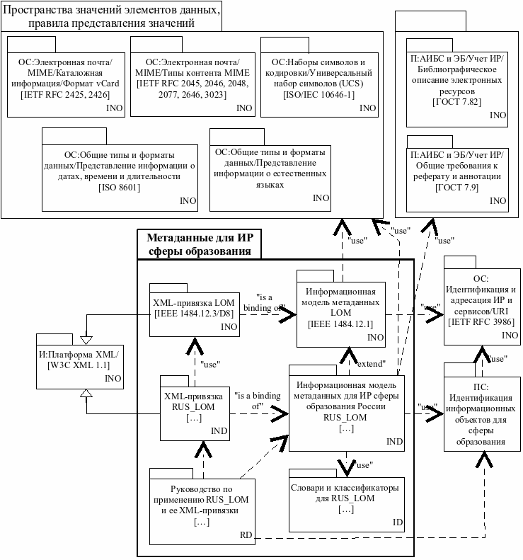
Рис. 32. Структура группы моделей "Метаданные для ИР сферы образования"