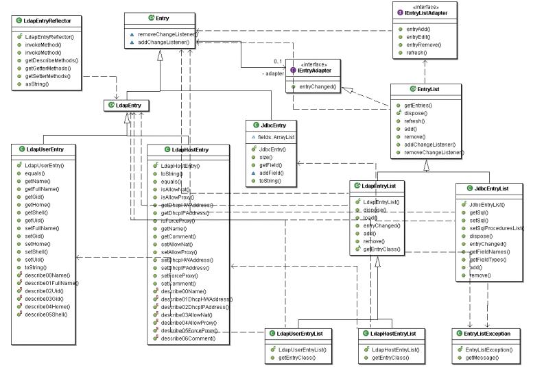
Диаграмма, на которой изображены классы и интерфейсы пакета и связи между ними

Диаграмма